win10跟这台计算机连接的前一个usb设备工作不正常怎么办?
win10跟这台计算机连接的前一个usb设备工作不正常怎么办?
前几天小编闲来无事就跑到网站底下查看粉丝朋友给小编我留言询问的问题,还真的就给小编看到一个问题,那就是win10跟这台计算机连接的一个usb设备运行不正常怎么办,其实这个问题的解决方法时十分简单的,接下来小编就来好好教教大家吧。更多win10系统教程,尽在小白系统官网。
1、首先我们打开电脑,找到此电脑,右键点击它找到管理选项点开。

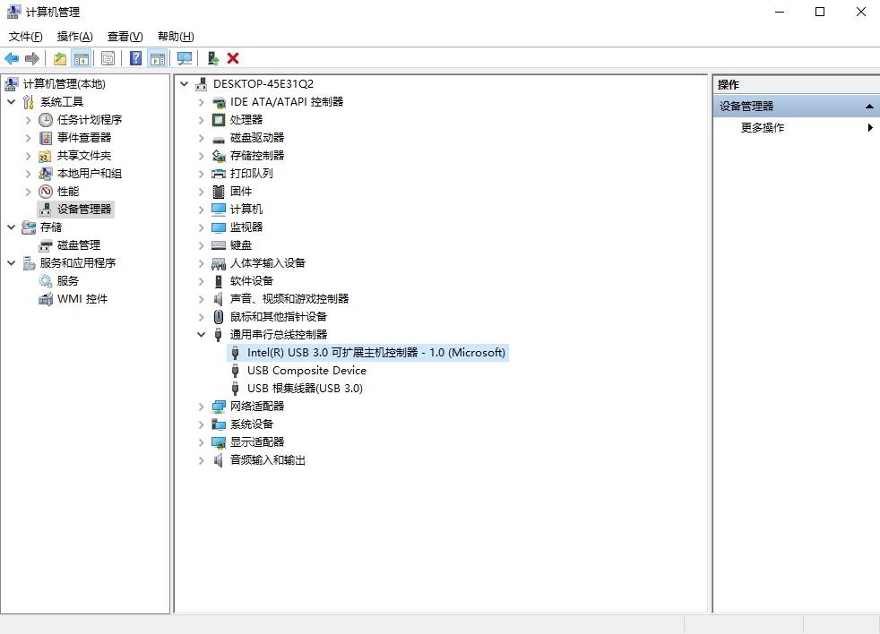
2、接下来我们打开计算器管理,找到设备管理器,然后找到通用串行总线控制器点开找到未知USB设备(描述设备符请求失败)的选项,找到症结所在,小编的电脑是没问题的所以没有那个选项,大家可以稍微参考一下。

3、接下来我们点击它,右键点击它,选择更新驱动程序即可。

4、如果更新无效,可以先将其卸载然后重新安装。

以上就是小编我关于win10跟这台计算机连接的一个usb设备运行不正常怎么办的全部解决方法,是不是很简单呢,大家快来好好学习一下吧。
-
- 甜美可爱又飒爽的陈昊宇 陈昊宇壁纸美图
-
2025-12-07 18:04:08
-
- 什么是996工作制?听说了这么久了,还不是很清楚。
-
2025-12-07 18:01:54
-
- 前方高能!一大波《美队3》头像来袭!
-
2025-12-07 17:59:39
-
- 男子一夜之间盗窃某公司10台电脑,钥匙竟然几个月前就准备好了
-
2025-12-07 17:57:24
-
- 自制捕蟹笼图解视频 自制捕蟹笼图解教程
-
2025-12-06 06:08:06
-
- 为什么说扶不起的阿斗其实是个大智若愚的人 阿斗并不是扶不起
-
2025-12-06 06:05:51
-
- 每日一星—2006年《星光大道》总冠军:茸芭莘那
-
2025-12-06 06:03:36
-
- 九本种田文古言系列《田耕纪》《薛家小媳妇》...
-
2025-12-06 06:01:21
-
- 陈皮怎么晒黑的快 陈皮如何晒黑
-
2025-12-06 05:59:07
-
- 在定军山被黄忠击杀 黄忠占领了定军山的哪出
-
2025-12-06 05:56:52
-
- 太后听政为何要垂帘
-
2025-12-06 05:54:37
-
- 唐朝奸臣许敬宗为什么能善终 唐太宗和许敬宗对话
-
2025-12-06 05:52:23
-
- 黄晓明童年照曝光 教主与爸爸妈妈的老照片美哭网友
-
2025-12-06 05:50:08
-
- 30名优秀学子获“满帮云程奖学金”资助
-
2025-12-06 05:47:53
-
- 凯美瑞240g发动机是什么型号
-
2025-12-05 22:38:58
-
- 深圳盐田港边防禁区抓获近5米长大蟒蛇
-
2025-12-05 22:36:44
-
- 奔腾b50油耗多少真实油耗
-
2025-12-06 00:36:05
-
- 秦非子简介资料,秦非子有怎样的成就?
-
2025-12-05 22:32:15
-
- 美国纽约州人口2019总人数
-
2025-12-05 22:30:00
-
- 火影忍者壁纸:你期待的忍者图片-巳月
-
2025-12-05 22:27:45



王者荣耀西施卧床去掉所有服装图片西施卧床去掉所有衣服的样子
好听的复姓名字(古风复姓起名如诗如画)
印度人的平均寿命是多少(影响印度人寿命的因素)
皮尔卡丹商标logo(皮尔卡丹正品标志图片)
湄公河在哪里(湄公河流经哪六个国家)
马云儿子之死真相图揭秘(马云儿子之死真相图揭秘视频)
“大器晚成典型”张嘉益的艰辛奋斗史,和他背后重要的2个女人
杨受成和向华强(谢霆锋的老板杨受成)
王心凌MV《言不由衷》上线 褪去甜心形象 挑战全新角色
揭秘《鬼吹灯》中的精绝古国